HeadHub

(n8n) Supabase - ChatGPT - Telegram workflow

(n8n) Supabase - ChatGPT - Telegram workflow
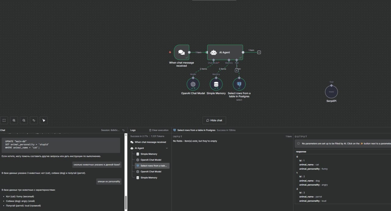
Простое приложение на n8n, в котором можно управлять базой данных Supabase (Postgres) с помощью ТГ-бота и ChatGPT. Внутри можно было прописать контекст работы LLM и то какие действия она может совершать в базе данных.
Октябрь, 2025
(n8n) Supabase - ChatGPT - Telegram workflow | HeadHub